Трансвертер 144(430) ---> 2400
- Автор
- Сообщение
-
Не в сети
- Site Admin
- Сообщения: 905
- Зарегистрирован: 06 июн 2014 17:31
- Откуда: Молодечно
- Контактная информация:
Трансвертер 144(430) ---> 2400
Трансвертер 144(430) ---> 2400
Совместная разработка с EW7W и EW7AA Автор программного обеспечения - Алексей, EW7AA.
Информация по программированию
Таблица частот синтезатора, заложенная в микроконтроллер: Программа универсальная, под разные частоты входа/выхода
В скобках номера выводов микроконтроллера. 0 - вывод замкнут на землю, 1 - оставлен свободным.
В печати предусмотрено.
Для программирования микроконтроллера необходим программатор ST-LINK. Цена в Китае порядка 2-х долларов.
https://ru.aliexpress.com/item/1-ST-LIN ... 70086.html
Для программирования нужно установить ПО ST Visual Programmer: https://www.st.com/en/development-tools/stvp-stm32.html
Софт бесплатный, но нужно регистрироваться.
Для программирования микроконтроллера нужно скачать
https://eu2aa.com/files/Sintez.zip ,
распаковать прошивку,
открыть в ST Visual Programmer проект sintez,
подключить программатор ST-LINK к плате синтезатора и
нажать на кнопку "Program all tabs" в меню "Program" или на вторую слева красную стрелку.
Микросхема ADM485 (интерфейс RS485) необходима только для отладки или если необходимо задать дополнительные частоты, отсутствующие в списке.
Если такой необходимости нет, то можно ее не распаивать.
Электрическая принципиальная схема Перечень элементов
-
Конденсаторы
C1* - не устанавливать
C2,C3 - NP0 - 0402 - 1,2 пФ ±5 % - 2шт.
C4 - не устанавливать
C5,C16 - NP0 - 0603 - 5,6 пФ ±5 % - 2шт.
C6 - NP0 - 0402 - 33 пФ ±5 % - 1шт.
C7,C9- X7R - 0402 - 1000 пФ ±5 % - 2шт.
C12,C14,C15,C20- X7R - 0603 - 1000 пФ ±5 % - 4шт.
C11 - NP0 - 0603 - 560 пФ ±5 % - 1шт.
C10,C17,C29,C31 - X7R - 0603 - 0,01 мкФ ±10 % - 4шт.
C13,C18 - NP0 - 0603 - 150 пФ ±5 % - 2шт.
C19 - NP0 - 0603 - 33 пФ ±5 % - 1шт.
C21,C22,C25 - X7R - 0805 - 1,0 мкФ ±10 % - 3шт. *размер 0805
C23,С27,C44,C45 - X7R - 0805 - 0,1 мкФ ±10 % - 4шт.
C26,C43 - Case В-10V-33,0мкФ ±10 % - 2шт.
C30,C35,C36,C39 - X7R - 0805 - 1000 пФ ±5 % - 4шт.
C32-C34,C37,C38,C40-C42 - NP0 - 0603 - 22 пФ ±5 % - 8шт.
-
Микросхемы
D1 - ADF4112BCP - 1шт.
D2,D8,D9 - AG604-89 - 3шт.
D3 - STM8S003F3P6 - 1шт.
D4,D10 - LM1117-5.0 - 1шт.
D5 - ADM485 - 1шт. *необязательно, см. «Информацию по программированию»
D7 - ERA1-SM - 1шт.
-
Опорный генератор
D6 - FTM53S3-16.000-1.5/-40-+85OC - 1шт. *1,5ppm
-
Индуктивности
L1* - кусок луженки 0,12 длиной ~(8-10)мм, ГУН легче заведется, хоть и ниже на 1800-2100МГц, потом укорачивать по 1 мм с КОНЦА, что у варикапа, пока не достинете нужной частоты.
L2-L4 - 08805 - LQW18A-68нГн - 3шт. замена от 33 до 100нГн
L6 - 0805 - LQW18A-820нГн - 1шт.
-
Резисторы
R1 - RC- 0402 - 4,7 kОм ±5 % - 1шт.
R6-R9 - RC- 0603 - 4,7 kОм ±5 % - 4шт.
R3,R5 - RC- 0603 – 100 Ом ±5 % - 2шт.
R4 - RC- 0603 – 39 kОм ±5 % - 1шт.
R10 - RC- 0805 - 330 Ом ±5 % - 1шт.
R11-R13 - RC- 0603 - 20 Ом ±5 % - 3шт.
R14 - RC- 0603 – 1,5 kОм ±5 % - 1шт.
R15* - RC- 0805 - 16 Ом ±5 % - 1шт.
R20,R21 - RC- 0603 - 0 Ом ±5 % - 2шт. *можно просто перемычку
R23,R25,R27,R29 - RC- 0805 - 180 Ом ±5 % - 4шт.
R24,R28 - RC- 0805 - 24 Ом ±5 % - 2шт.
R26* - RC- 0805 – 1,35 kОм ±5 % - 1шт. (2,7 kOм две шт. параллельно)
R30,R31 - RC- 0805 - 51 Ом ±5 % - 2шт.
R32 - RC- 0805 - 1 kОм ±5 % - 1шт.
R33* - RC- 0805 - 270 Ом ±5 % - 1шт.
-
Диоды
VD1 - Варикап BB857 - 1шт.
VD2 - Светодиод L0603GD - 1шт.
-
Транзисторы
VT1 - BFP420F - 1шт.
Совместная разработка с EW7W и EW7AA Автор программного обеспечения - Алексей, EW7AA.
Информация по программированию
Таблица частот синтезатора, заложенная в микроконтроллер: Программа универсальная, под разные частоты входа/выхода
В скобках номера выводов микроконтроллера. 0 - вывод замкнут на землю, 1 - оставлен свободным.
В печати предусмотрено.
Для программирования микроконтроллера необходим программатор ST-LINK. Цена в Китае порядка 2-х долларов.
https://ru.aliexpress.com/item/1-ST-LIN ... 70086.html
Для программирования нужно установить ПО ST Visual Programmer: https://www.st.com/en/development-tools/stvp-stm32.html
Софт бесплатный, но нужно регистрироваться.
Для программирования микроконтроллера нужно скачать
https://eu2aa.com/files/Sintez.zip ,
распаковать прошивку,
открыть в ST Visual Programmer проект sintez,
подключить программатор ST-LINK к плате синтезатора и
нажать на кнопку "Program all tabs" в меню "Program" или на вторую слева красную стрелку.
Микросхема ADM485 (интерфейс RS485) необходима только для отладки или если необходимо задать дополнительные частоты, отсутствующие в списке.
Если такой необходимости нет, то можно ее не распаивать.
Электрическая принципиальная схема Перечень элементов
-
Конденсаторы
C1* - не устанавливать
C2,C3 - NP0 - 0402 - 1,2 пФ ±5 % - 2шт.
C4 - не устанавливать
C5,C16 - NP0 - 0603 - 5,6 пФ ±5 % - 2шт.
C6 - NP0 - 0402 - 33 пФ ±5 % - 1шт.
C7,C9- X7R - 0402 - 1000 пФ ±5 % - 2шт.
C12,C14,C15,C20- X7R - 0603 - 1000 пФ ±5 % - 4шт.
C11 - NP0 - 0603 - 560 пФ ±5 % - 1шт.
C10,C17,C29,C31 - X7R - 0603 - 0,01 мкФ ±10 % - 4шт.
C13,C18 - NP0 - 0603 - 150 пФ ±5 % - 2шт.
C19 - NP0 - 0603 - 33 пФ ±5 % - 1шт.
C21,C22,C25 - X7R - 0805 - 1,0 мкФ ±10 % - 3шт. *размер 0805
C23,С27,C44,C45 - X7R - 0805 - 0,1 мкФ ±10 % - 4шт.
C26,C43 - Case В-10V-33,0мкФ ±10 % - 2шт.
C30,C35,C36,C39 - X7R - 0805 - 1000 пФ ±5 % - 4шт.
C32-C34,C37,C38,C40-C42 - NP0 - 0603 - 22 пФ ±5 % - 8шт.
-
Микросхемы
D1 - ADF4112BCP - 1шт.
D2,D8,D9 - AG604-89 - 3шт.
D3 - STM8S003F3P6 - 1шт.
D4,D10 - LM1117-5.0 - 1шт.
D5 - ADM485 - 1шт. *необязательно, см. «Информацию по программированию»
D7 - ERA1-SM - 1шт.
-
Опорный генератор
D6 - FTM53S3-16.000-1.5/-40-+85OC - 1шт. *1,5ppm
-
Индуктивности
L1* - кусок луженки 0,12 длиной ~(8-10)мм, ГУН легче заведется, хоть и ниже на 1800-2100МГц, потом укорачивать по 1 мм с КОНЦА, что у варикапа, пока не достинете нужной частоты.
L2-L4 - 08805 - LQW18A-68нГн - 3шт. замена от 33 до 100нГн
L6 - 0805 - LQW18A-820нГн - 1шт.
-
Резисторы
R1 - RC- 0402 - 4,7 kОм ±5 % - 1шт.
R6-R9 - RC- 0603 - 4,7 kОм ±5 % - 4шт.
R3,R5 - RC- 0603 – 100 Ом ±5 % - 2шт.
R4 - RC- 0603 – 39 kОм ±5 % - 1шт.
R10 - RC- 0805 - 330 Ом ±5 % - 1шт.
R11-R13 - RC- 0603 - 20 Ом ±5 % - 3шт.
R14 - RC- 0603 – 1,5 kОм ±5 % - 1шт.
R15* - RC- 0805 - 16 Ом ±5 % - 1шт.
R20,R21 - RC- 0603 - 0 Ом ±5 % - 2шт. *можно просто перемычку
R23,R25,R27,R29 - RC- 0805 - 180 Ом ±5 % - 4шт.
R24,R28 - RC- 0805 - 24 Ом ±5 % - 2шт.
R26* - RC- 0805 – 1,35 kОм ±5 % - 1шт. (2,7 kOм две шт. параллельно)
R30,R31 - RC- 0805 - 51 Ом ±5 % - 2шт.
R32 - RC- 0805 - 1 kОм ±5 % - 1шт.
R33* - RC- 0805 - 270 Ом ±5 % - 1шт.
-
Диоды
VD1 - Варикап BB857 - 1шт.
VD2 - Светодиод L0603GD - 1шт.
-
Транзисторы
VT1 - BFP420F - 1шт.
_________________
Владимир,
ex UC2CED, EU2CED, RC2CA, EU2CA
2019 год - https://observablehq.com/@eu2aa
2017 год - http://eu2aa.com
1992 год - http://eu2aa.qrz.ru
Владимир,
ex UC2CED, EU2CED, RC2CA, EU2CA
2019 год - https://observablehq.com/@eu2aa
2017 год - http://eu2aa.com
1992 год - http://eu2aa.qrz.ru
-
Не в сети
- Site Admin
- Сообщения: 905
- Зарегистрирован: 06 июн 2014 17:31
- Откуда: Молодечно
- Контактная информация:
Re: Трансвертер 144(430) ---> 2400
-
Фильтр ПАВ
Z1 - TA1073A _2375_BW100 http://www.taisaw.com/upload/product/TA ... v.5.0_.pdf
Возможные замены: BF1608-L2R4 https://www.ebay.com/itm/10pcs-BF1608-L ... 3050222007 за 10штук $5 + $4 - доставка, итого $9 за 10 штук
Монтажная схема платы R2 - не устанавливать
-
Монтаж и регулировку лучше чередовать.
-
Монтаж начинать с ГУНа со стабилизатором,
сразу мультиметром проверить напряжения,
на базе должно быть +1,5В, а на истоке +0,7В.
Значит не пробили при монтаже.
Затем, изменяя длину L1, либо нагибая ее к плате, устанавливаете частоту генерации ГУН.
Если Вы вместо BFP420F купили BFP420, то он более крупный,
0,9мм и 1,3мм между ногами соответственно.
Станет, но выйдет немножко криво...
-
Возможна замена на BFP520, у него Ft=45ГГц, проверено.
BFP840 тоже должен работать, хотя я не пробовал, у него Ft=80ГГц.
-
При пайке BFP420F имейте в виду, что они боятся АМПЛИТУДЫ напряжения уже БОЛЕЕ 1,8 ВОЛЬТ!!!
Имеется в виду сумма постоянного и переменного любой частоты.
-
Паяльник вынимайте из розетки и на пару секунд касайтесь жалом корпуса!!!!
-
Если режимы запаянного - не 1,5 вольта и 0,7 вольт,
а 0,7 вольт и 0 вольт, то это значит, что транзистор пробит.
В случае соответствия режимов по постоянному току
проверьте наличие генерации и
подбором длины L1 установите примерно частоту генерации.
-
Завершайте монтаж и далее согласно Карте регулировки
Карта регулировки первых 6 образцов Балансный смеситель D7 на ERA1-SM
Точным подбором резистора R26 удается добиться ослабления пролаза частоты гетеродина 2256МГц до значений минус 30dB!
Смеситель D7 на ERA1-SM фактически проявил свои БАЛАНСНЫЕ свойства.
Значение резистора R26 критично, для разных экземпляров трансвертеров различается.
Использовал подстроечное сопротивление СП3-4б-1,5k с проводками.
После наилучшего подавления пролаза 2256МГц я его отпаивал, измерял и изготавливал замену из двух-трех резисторов 0805 напаянных в 2-3 слоя.
Основные параметры трансвертера
входной уровень 144МГц - +4dBm;
выходной уровень 2400МГц - +4dBm;
относительная нестабильность частоты при использовании опорного генератора FTM53S3-16.000-1.5/-40-+85OC - 1,5ppm в диапазоне температур от минус40 до +85градусов Цельсия;
пролаз частоты гетеродина 2256МГц на выходе - минус 32dBm;
напряжение питания - +9В;
ток потребления начальный - 80мА (синтезатор запитан постоянно);
напряжение питания - +TX=0/+9В (ПРИЕМ/ПЕРЕДАЧА);
ток потребления в режиме передачи - 80 +140 = 220мА;
Регулировка
подбором длины индуктивности L1 (жилка ММ 0,3мм длиной 7мм) и ее пригибания к плате, добиваемся устойчивой генерации ГУН;
загорание светодиода VD2 свидетельcтвует о ЗАХВАТЕ частоты синтезатора;
напряжение смещения на варикап VD1 - BB857 при этом должно быть в пределах (1-3)В;
подбором резисторов R15 и R26 можно как увеличить выходной уровень 2400МГц до +15dBm, так и ослабить пролаз частоты синтезатора на выходе 2400 до минус 32dBm (оптимальные значения подборных элементов: R15=16 Ом 0805, R26=1k1 0805);
если ГУН не генерирует ("молчит"), то можно уменьшить С3 с 1,2пФ до 1,0пФ или даже 0,47пФ.
GERBER-файл комплекта трансвертеров — https://eu2aa.com/files/3Driver.zip
Сделан удобным для заказа на китайских сервисах "по 2$", например https://jlcpcb.com
Размер утрамбовал до 95x90мм, чтобы не выходил за пределы двухдолларового размера 100х100мм;
В файле размещены три платы. Ножницами разрезаем на 3 части. Таким образом из ОДНОЙ заказанной платы 95x90мм можно изготовить ТРИ трансвертера.
При заказе нужно выбрать материал платы FR4 толщиной 0,6мм. Справа сразу высвечивается цена заказа. Можно тасовать параметры и поглядывать на цену. Заказывать толщину 0,4мм - дорого, выбираем 0,6мм. Можно рассмотреть все слои в любом масштабе. Маска и маркировка - только в слое ТОР. Горячее лужение - HASL.
Таким образом из ОДНОЙ заказанной платы 95x90мм можно изготовить ТРИ трансвертера.
В период действия акции за 2$ (без учета доставки).
Для подключения внешнего высокостабильного генератора 16МГц, вместо опорного генератора D6 распаиваем разъем IPEX
Фильтр ПАВ
Z1 - TA1073A _2375_BW100 http://www.taisaw.com/upload/product/TA ... v.5.0_.pdf
Возможные замены: BF1608-L2R4 https://www.ebay.com/itm/10pcs-BF1608-L ... 3050222007 за 10штук $5 + $4 - доставка, итого $9 за 10 штук
Монтажная схема платы R2 - не устанавливать
-
Монтаж и регулировку лучше чередовать.
-
Монтаж начинать с ГУНа со стабилизатором,
сразу мультиметром проверить напряжения,
на базе должно быть +1,5В, а на истоке +0,7В.
Значит не пробили при монтаже.
Затем, изменяя длину L1, либо нагибая ее к плате, устанавливаете частоту генерации ГУН.
Если Вы вместо BFP420F купили BFP420, то он более крупный,
0,9мм и 1,3мм между ногами соответственно.
Станет, но выйдет немножко криво...
-
Возможна замена на BFP520, у него Ft=45ГГц, проверено.
BFP840 тоже должен работать, хотя я не пробовал, у него Ft=80ГГц.
-
При пайке BFP420F имейте в виду, что они боятся АМПЛИТУДЫ напряжения уже БОЛЕЕ 1,8 ВОЛЬТ!!!
Имеется в виду сумма постоянного и переменного любой частоты.
-
Паяльник вынимайте из розетки и на пару секунд касайтесь жалом корпуса!!!!
-
Если режимы запаянного - не 1,5 вольта и 0,7 вольт,
а 0,7 вольт и 0 вольт, то это значит, что транзистор пробит.
В случае соответствия режимов по постоянному току
проверьте наличие генерации и
подбором длины L1 установите примерно частоту генерации.
-
Завершайте монтаж и далее согласно Карте регулировки
Карта регулировки первых 6 образцов Балансный смеситель D7 на ERA1-SM
Точным подбором резистора R26 удается добиться ослабления пролаза частоты гетеродина 2256МГц до значений минус 30dB!
Смеситель D7 на ERA1-SM фактически проявил свои БАЛАНСНЫЕ свойства.
Значение резистора R26 критично, для разных экземпляров трансвертеров различается.
Использовал подстроечное сопротивление СП3-4б-1,5k с проводками.
После наилучшего подавления пролаза 2256МГц я его отпаивал, измерял и изготавливал замену из двух-трех резисторов 0805 напаянных в 2-3 слоя.
Основные параметры трансвертера
входной уровень 144МГц - +4dBm;
выходной уровень 2400МГц - +4dBm;
относительная нестабильность частоты при использовании опорного генератора FTM53S3-16.000-1.5/-40-+85OC - 1,5ppm в диапазоне температур от минус40 до +85градусов Цельсия;
пролаз частоты гетеродина 2256МГц на выходе - минус 32dBm;
напряжение питания - +9В;
ток потребления начальный - 80мА (синтезатор запитан постоянно);
напряжение питания - +TX=0/+9В (ПРИЕМ/ПЕРЕДАЧА);
ток потребления в режиме передачи - 80 +140 = 220мА;
Регулировка
подбором длины индуктивности L1 (жилка ММ 0,3мм длиной 7мм) и ее пригибания к плате, добиваемся устойчивой генерации ГУН;
загорание светодиода VD2 свидетельcтвует о ЗАХВАТЕ частоты синтезатора;
напряжение смещения на варикап VD1 - BB857 при этом должно быть в пределах (1-3)В;
подбором резисторов R15 и R26 можно как увеличить выходной уровень 2400МГц до +15dBm, так и ослабить пролаз частоты синтезатора на выходе 2400 до минус 32dBm (оптимальные значения подборных элементов: R15=16 Ом 0805, R26=1k1 0805);
если ГУН не генерирует ("молчит"), то можно уменьшить С3 с 1,2пФ до 1,0пФ или даже 0,47пФ.
GERBER-файл комплекта трансвертеров — https://eu2aa.com/files/3Driver.zip
Сделан удобным для заказа на китайских сервисах "по 2$", например https://jlcpcb.com
Размер утрамбовал до 95x90мм, чтобы не выходил за пределы двухдолларового размера 100х100мм;
В файле размещены три платы. Ножницами разрезаем на 3 части. Таким образом из ОДНОЙ заказанной платы 95x90мм можно изготовить ТРИ трансвертера.
При заказе нужно выбрать материал платы FR4 толщиной 0,6мм. Справа сразу высвечивается цена заказа. Можно тасовать параметры и поглядывать на цену. Заказывать толщину 0,4мм - дорого, выбираем 0,6мм. Можно рассмотреть все слои в любом масштабе. Маска и маркировка - только в слое ТОР. Горячее лужение - HASL.
Таким образом из ОДНОЙ заказанной платы 95x90мм можно изготовить ТРИ трансвертера.
В период действия акции за 2$ (без учета доставки).
Для подключения внешнего высокостабильного генератора 16МГц, вместо опорного генератора D6 распаиваем разъем IPEX
_________________
Владимир,
ex UC2CED, EU2CED, RC2CA, EU2CA
2019 год - https://observablehq.com/@eu2aa
2017 год - http://eu2aa.com
1992 год - http://eu2aa.qrz.ru
Владимир,
ex UC2CED, EU2CED, RC2CA, EU2CA
2019 год - https://observablehq.com/@eu2aa
2017 год - http://eu2aa.com
1992 год - http://eu2aa.qrz.ru
-
Не в сети
- Site Admin
- Сообщения: 905
- Зарегистрирован: 06 июн 2014 17:31
- Откуда: Молодечно
- Контактная информация:
Re: Трансвертер 144(430) ---> 2400
_________________
Владимир,
ex UC2CED, EU2CED, RC2CA, EU2CA
2019 год - https://observablehq.com/@eu2aa
2017 год - http://eu2aa.com
1992 год - http://eu2aa.qrz.ru
Владимир,
ex UC2CED, EU2CED, RC2CA, EU2CA
2019 год - https://observablehq.com/@eu2aa
2017 год - http://eu2aa.com
1992 год - http://eu2aa.qrz.ru
-
Не в сети
- Сообщения: 867
- Зарегистрирован: 26 май 2013 10:07
- Откуда: Минск, KO33
Re: Трансвертер 144(430) ---> 2400
Итак, сегодня с Божьей помощью и следуя мудрым советам Ильича, закончил настройку трансвертера 144/2400 для QO100. Делюсь впечатлениями от запуска.
Прежде всего, должен заметить, что конструкция настолько "вылизана", что при наличии всей комплектации и приборов для настройки, может рассматриваться, как "конструкция выходного дня".
На что следует обратить внимание:
Аккуратность при монтаже. Если нет опыта работы с компонентами типоразмера 0603 и 0402 и компонентами в корпусе QFN, лучше предварительно потренироваться "на кошках" (С), в нашем случае - на старых платах мобильников, WiFi маршрутизаторов, жестких дисков 3.5 и 2.5" и др. аналогичных.
Для пайки лучше всего использовать паяльную станцию, обратив внимание на правильную защиту от статики и межблочных потенциалов. Активные компоненты, используемые в трансвертере относятся,в худшем случае, к классу 1А , т.е. боятся напряжений 250 вольт и менее.
Выполнять работы лучше всего неуклонно следуя мудрым указаниям Ильича, размещенным на его сайте. Последовательность не критична, но её соблюдение значительно облегчит жизнь и сократит время на запуск. Технологическая карта выложена не зря. Особенно помогает при минимальном наличии измериловки.
Теперь - непосредственно о запуске. Первым запускается ГУН. Если не наделано косяков при сборке, методика, изложенная в инструкции, позволяет запустить его минут за 15. Я, по устаканившейся привычке, не следуя рекомендованному порядку, сначала распаял оба стабилизатора, проверил их работу, выставил требуемые напряжения. Добавил светодиоды по выходам обоих стабилизаторов - чтобы не забывать отключать питание при перепайке компонентов ...
А потом распаял все остальное. Запрограммировал STM. Как и следовало ожидать, ГУН сразу не запустился. На контрольной точке присутствовало напряжение 4.9 вольт, что несколько меня озадачило и подвигло на проверку всех напряжений на МС синтезатора и обвеске. Если увидите тоже самое - не пугайтесь. Все в порядке. Чтобы не тратить время зря, отключил подачу управляющего напряжения и налаживал ГУН в режиме свободной генерации. Длина L1 у меня получилась порядка 6мм. Контролировать частоту генератора лучше всего частотомером или, при наличии-анализатором спектра. Выставить частоту лучше на 40-50 МГц выше/ниже 2256 (для 144/2400), что при наладке с подключённым синтезатором соответствует управляющему напряжению (на площадке СР) 2-3В. При попадании частоты ГУН в полосу захвата ФАП, загорится светодиод, что при наличии управляющего напряжения в указанных пределах, свидетельствует об успешном окончании первого этапа.
Поскольку дальнейшая наладка выполнялась с помощью анализатора спектра (Оса-6G) расскажу именно о такой методике.
Вторым этапом контролируем уровень сигнала на выходе D2. В порядке эксперимента, были опробованы различные типы MMIC: GALI6F+, PGA-102+, MGA30689, PHA1+. Все показали устойчивую работу. В принципе, в качестве усилителя сигнала гетеродина можно использовать любой, подходящий по частоте MMIC, с усилением от 12 дБ. Уровень (на выходе D2) должен быть порядка 0 дБм. Далее подаём сигнал с частотой 144 МГц и уровнем +4 дБм. У меня сначала под руками не было источника сигнала с таким уровнем (генератор Осы выдаёт максимум 0дБм), поэтому первоначальную проверку проводил при пониженном уровне сигнала. Забегая вперёд, скажу, что трансвертер обладает хорошей линейностью, сохраняя параметры в достаточно широком диапазоне уровней сигнала 144 МГц. Итак, далее смотрим уровни и спектр сигнала на выходе трансвертера. Обращаем внимание на уровень составляющей 2256 МГц. Поскольку в данном варианте трансвертера применялся фильтр Murata SF2124E (https://wireless.murata.com/datasheet?/ ... f2124e.pdf), обеспечивающий подавление в этом участке лучше 30дБ, манипуляции с подбором R26 к значительному улучшению подавления не привели. После всех танцев с бубном удалось уменьшить пролаз до -34 дБМ от уровня 2400 МГц. А хотелось задавить паразита по максимуму. Пришлось заменить аттенюатор между D8 и D9 (R27-R29) вторым фильтром SF2124E. Это позволило достичь уровня составляющей 2256 МГц -58.8 дБм от выходного уровня сигнала 2400 МГц 0 дБм ... Далее был проведён эксперимент по замене D8 и D9 на более доступные компоненты. К сожалению, удалось заменить только выходной MMIC. Что тоже неплохо, поскольку позволило обойтись только одним AG604-89.
Для полноты эксперименту был откопан в закромах инструментальный усилитель для Осы 6G (+30 дБ). Подача уровня +4дБм по входу 144 МГц продемонстрировала линейное увеличение уровня выходного сигнала 2400 МГц до +5.21 дБм при сохранении подавления сигнала гетеродина на прежнем уровне.
Вот, вкратце, как-то так ...
Прежде всего, должен заметить, что конструкция настолько "вылизана", что при наличии всей комплектации и приборов для настройки, может рассматриваться, как "конструкция выходного дня".
На что следует обратить внимание:
Аккуратность при монтаже. Если нет опыта работы с компонентами типоразмера 0603 и 0402 и компонентами в корпусе QFN, лучше предварительно потренироваться "на кошках" (С), в нашем случае - на старых платах мобильников, WiFi маршрутизаторов, жестких дисков 3.5 и 2.5" и др. аналогичных.
Для пайки лучше всего использовать паяльную станцию, обратив внимание на правильную защиту от статики и межблочных потенциалов. Активные компоненты, используемые в трансвертере относятся,в худшем случае, к классу 1А , т.е. боятся напряжений 250 вольт и менее.
Выполнять работы лучше всего неуклонно следуя мудрым указаниям Ильича, размещенным на его сайте. Последовательность не критична, но её соблюдение значительно облегчит жизнь и сократит время на запуск. Технологическая карта выложена не зря. Особенно помогает при минимальном наличии измериловки.
Теперь - непосредственно о запуске. Первым запускается ГУН. Если не наделано косяков при сборке, методика, изложенная в инструкции, позволяет запустить его минут за 15. Я, по устаканившейся привычке, не следуя рекомендованному порядку, сначала распаял оба стабилизатора, проверил их работу, выставил требуемые напряжения. Добавил светодиоды по выходам обоих стабилизаторов - чтобы не забывать отключать питание при перепайке компонентов ...
Поскольку дальнейшая наладка выполнялась с помощью анализатора спектра (Оса-6G) расскажу именно о такой методике.
Вторым этапом контролируем уровень сигнала на выходе D2. В порядке эксперимента, были опробованы различные типы MMIC: GALI6F+, PGA-102+, MGA30689, PHA1+. Все показали устойчивую работу. В принципе, в качестве усилителя сигнала гетеродина можно использовать любой, подходящий по частоте MMIC, с усилением от 12 дБ. Уровень (на выходе D2) должен быть порядка 0 дБм. Далее подаём сигнал с частотой 144 МГц и уровнем +4 дБм. У меня сначала под руками не было источника сигнала с таким уровнем (генератор Осы выдаёт максимум 0дБм), поэтому первоначальную проверку проводил при пониженном уровне сигнала. Забегая вперёд, скажу, что трансвертер обладает хорошей линейностью, сохраняя параметры в достаточно широком диапазоне уровней сигнала 144 МГц. Итак, далее смотрим уровни и спектр сигнала на выходе трансвертера. Обращаем внимание на уровень составляющей 2256 МГц. Поскольку в данном варианте трансвертера применялся фильтр Murata SF2124E (https://wireless.murata.com/datasheet?/ ... f2124e.pdf), обеспечивающий подавление в этом участке лучше 30дБ, манипуляции с подбором R26 к значительному улучшению подавления не привели. После всех танцев с бубном удалось уменьшить пролаз до -34 дБМ от уровня 2400 МГц. А хотелось задавить паразита по максимуму. Пришлось заменить аттенюатор между D8 и D9 (R27-R29) вторым фильтром SF2124E. Это позволило достичь уровня составляющей 2256 МГц -58.8 дБм от выходного уровня сигнала 2400 МГц 0 дБм ... Далее был проведён эксперимент по замене D8 и D9 на более доступные компоненты. К сожалению, удалось заменить только выходной MMIC. Что тоже неплохо, поскольку позволило обойтись только одним AG604-89.
Для полноты эксперименту был откопан в закромах инструментальный усилитель для Осы 6G (+30 дБ). Подача уровня +4дБм по входу 144 МГц продемонстрировала линейное увеличение уровня выходного сигнала 2400 МГц до +5.21 дБм при сохранении подавления сигнала гетеродина на прежнем уровне.
Вот, вкратце, как-то так ...
_________________
73! EW1Q
ex EU1AQ, UC2AAQ
73! EW1Q
ex EU1AQ, UC2AAQ
-
Не в сети
- Сообщения: 867
- Зарегистрирован: 26 май 2013 10:07
- Откуда: Минск, KO33
Re: Трансвертер 144(430) ---> 2400
В дополнение. Поскольку кварцевых генераторов, применённых автором, найти не удалось ( не нашёл в сети даже ссылок на даташит), пришлось использовать несколько худший по параметрам (температурная стабильность +/- 2.5 ppm) генератор от NDK https://static.chipdip.ru/lib/013/DOC004013532.pdf
https://www.chipdip.by/product0/9000523893
Который, кстати, показал меньшее отклонение от номинальной частоты...
:)
https://www.chipdip.by/product0/9000523893
Который, кстати, показал меньшее отклонение от номинальной частоты...
:)
_________________
73! EW1Q
ex EU1AQ, UC2AAQ
73! EW1Q
ex EU1AQ, UC2AAQ
-
Не в сети
- Site Admin
- Сообщения: 905
- Зарегистрирован: 06 июн 2014 17:31
- Откуда: Молодечно
- Контактная информация:
Re: Трансвертер 144(430) ---> 2400
Сергей, EW2CC, нашел.eu1aq писал(а):В дополнение. Поскольку кварцевых генераторов, применённых автором, найти не удалось ( не нашёл в сети даже ссылок на даташит),:)
В Ждановичах, фирма "Алнар", alnar(собака)tut.by , директор Лапиков Александр Петрович, мобильник сообщу в ЛС, кому нужно, я тоже там покупал.
У него есть и даташит.
_________________
Владимир,
ex UC2CED, EU2CED, RC2CA, EU2CA
2019 год - https://observablehq.com/@eu2aa
2017 год - http://eu2aa.com
1992 год - http://eu2aa.qrz.ru
Владимир,
ex UC2CED, EU2CED, RC2CA, EU2CA
2019 год - https://observablehq.com/@eu2aa
2017 год - http://eu2aa.com
1992 год - http://eu2aa.qrz.ru
-
Не в сети
- Сообщения: 86
- Зарегистрирован: 20 мар 2015 16:27
- Откуда: г.Слуцк
Re: Трансвертер 144(430) ---> 2400
Вот такой трансвертер ТХ 144-2320 мгц получился. Размещён в большом отсеке шасси самодельного трансивера на 144 МГц, где раньше был очень большой и сложный синт.1-ого гет (1-ая ПЧ 45,5мгц) по мотивам Э. Рэда с синт.ГПД А. Кухарука. Потом был заменён на Si5351 с контроллером Ардуино.
Гетеродин-подставка 2176 МГц- готовый блок с Али Экспресса ADF5351.Контроллер на Адуино. Смеситель, фильтр и усилитель: базовая плата уважаемого EU2AA .Фильтр 2300 Мгц, о котором шла дискуссия ниже, припаялся без особых проблем. А т.к. гетеродин перестраиваемый, то была снята его примерная АЧХ: действительно резонирует в районе 2300 МГц .Вых.сигнал контролировал прямо на выходе трансвертера .Т.е. здесь имело место прямого прохождения сигнала. Полосу пропускания точно не измерял: вряд ли здесь это важно. В тоже время для сигнала гетеродина 2176 мгц смеситель (ERA-1) балансируется, но при пониженном напр.(1,5 в)питания микросхемы. Также для балансировки имеет значение уровень подаваемого сигнала гетеродина с ADF4351 на буфер D2. И здесь были проблемы т.к. измерить уровни сигналов на этих частотах с достаточной точностью практически нечем. Я применял вольтметр с головкой на 6д13д. Показания, конечно, не очень точные, в общем, после серии опытов удалось добиться выходного сигнала трансветера 0,4 в. Но всё-таки это говорит о полном функционировании блока.
Индикатор 1602 и валкодер сделал съёмными-в ПЗУ контроллера записывается фикс.частота гетеродина.А светить в подвале шасси некому.
Гетеродин-подставка 2176 МГц- готовый блок с Али Экспресса ADF5351.Контроллер на Адуино. Смеситель, фильтр и усилитель: базовая плата уважаемого EU2AA .Фильтр 2300 Мгц, о котором шла дискуссия ниже, припаялся без особых проблем. А т.к. гетеродин перестраиваемый, то была снята его примерная АЧХ: действительно резонирует в районе 2300 МГц .Вых.сигнал контролировал прямо на выходе трансвертера .Т.е. здесь имело место прямого прохождения сигнала. Полосу пропускания точно не измерял: вряд ли здесь это важно. В тоже время для сигнала гетеродина 2176 мгц смеситель (ERA-1) балансируется, но при пониженном напр.(1,5 в)питания микросхемы. Также для балансировки имеет значение уровень подаваемого сигнала гетеродина с ADF4351 на буфер D2. И здесь были проблемы т.к. измерить уровни сигналов на этих частотах с достаточной точностью практически нечем. Я применял вольтметр с головкой на 6д13д. Показания, конечно, не очень точные, в общем, после серии опытов удалось добиться выходного сигнала трансветера 0,4 в. Но всё-таки это говорит о полном функционировании блока.
Индикатор 1602 и валкодер сделал съёмными-в ПЗУ контроллера записывается фикс.частота гетеродина.А светить в подвале шасси некому.
-
Не в сети
- Site Admin
- Сообщения: 2582
- Зарегистрирован: 26 май 2009 04:38
- Откуда: РБ
Re: Трансвертер 144(430) ---> 2400
На Али ADF4351Гетеродин-подставка 2176 МГц- готовый блок с Али Экспресса ADF5351
_________________
73! Сергей ex.EU2A, UC2CBT, UC2-009-602, Citizen Band - Лайнер, 251. On the air since 1980
Site Admin QRZ.BY
73! Сергей ex.EU2A, UC2CBT, UC2-009-602, Citizen Band - Лайнер, 251. On the air since 1980
Site Admin QRZ.BY
-
Не в сети
- Site Admin
- Сообщения: 905
- Зарегистрирован: 06 июн 2014 17:31
- Откуда: Молодечно
- Контактная информация:
Re: Трансвертер 144(430) ---> 2400
Поздравляю, Юрий!VERN писал(а):Вот такой трансвертер ТХ 144-2320 мгц получился.
Похоже скоро сработаем на 2320МГц.
У меня с балкона на Слуцк видимость прямая имеется.
_________________
Владимир,
ex UC2CED, EU2CED, RC2CA, EU2CA
2019 год - https://observablehq.com/@eu2aa
2017 год - http://eu2aa.com
1992 год - http://eu2aa.qrz.ru
Владимир,
ex UC2CED, EU2CED, RC2CA, EU2CA
2019 год - https://observablehq.com/@eu2aa
2017 год - http://eu2aa.com
1992 год - http://eu2aa.qrz.ru
-
Не в сети
- Сообщения: 86
- Зарегистрирован: 20 мар 2015 16:27
- Откуда: г.Слуцк
Re: Трансвертер 144(430) ---> 2400
Заменил фильтр Z1 " BF1608-l2R4",о который было сломано несколько копий на страницах сайта, на"SF2124E".Сразу восстановилась отличная работа трансвертера. Несущая строго 2400 мгц, при при подаваемом сигнале с трансивера 144 мгц,а не 2320(что это мне в голову взбрело?),измерена частотомером в вх.дел.1:100. Гетеродина 2256 нет и в помине. Как и сообщал eu1aq регулировка R26 не понадобилась.Макс.уровень сигнала при R26= 150 ом,как в даташите при питании ERA-1 9в. Вч выход блока ADF 4351 подключен без кабеля(разъём в плату трансвертера) ко входу буфера AGD604 через резистор 220 ом.
Фильтр,правда,припаивать не стал,да и нечем.Прижал его к дорожкам при помощи простого прижима через полуэластичную прокладку.Пока для опыта.Но опыт удался.
Фильтр,правда,припаивать не стал,да и нечем.Прижал его к дорожкам при помощи простого прижима через полуэластичную прокладку.Пока для опыта.Но опыт удался.
-
Не в сети
- Site Admin
- Сообщения: 2582
- Зарегистрирован: 26 май 2009 04:38
- Откуда: РБ
Re: Трансвертер 144(430) ---> 2400
Мысли у нас идут в одинаковом направлении.VERN писал(а):Заменил фильтр Z1 " BF1608-l2R4",о который было сломано несколько копий на страницах сайта, на"SF2124E"
Вот только сегодня пришли мои фильтры SF2124E
_________________
73! Сергей ex.EU2A, UC2CBT, UC2-009-602, Citizen Band - Лайнер, 251. On the air since 1980
Site Admin QRZ.BY
73! Сергей ex.EU2A, UC2CBT, UC2-009-602, Citizen Band - Лайнер, 251. On the air since 1980
Site Admin QRZ.BY
-
Не в сети
- Сообщения: 867
- Зарегистрирован: 26 май 2013 10:07
- Откуда: Минск, KO33
Re: Трансвертер 144(430) ---> 2400
Сергей, поздравляю! Имеет смысл установить второй фильтр (вместо аттенюатора).
Совместит две функции -дополнительного ослабления внеполосных и межкаскадного согласования ...

Совместит две функции -дополнительного ослабления внеполосных и межкаскадного согласования ...
_________________
73! EW1Q
ex EU1AQ, UC2AAQ
73! EW1Q
ex EU1AQ, UC2AAQ
-
Не в сети
- Site Admin
- Сообщения: 2582
- Зарегистрирован: 26 май 2009 04:38
- Откуда: РБ
Re: Трансвертер 144(430) ---> 2400
Спасибо !!!!!
Идея очень классная !!!!
И "лишние" фильтра будут при деле

Идея очень классная !!!!
И "лишние" фильтра будут при деле
_________________
73! Сергей ex.EU2A, UC2CBT, UC2-009-602, Citizen Band - Лайнер, 251. On the air since 1980
Site Admin QRZ.BY
73! Сергей ex.EU2A, UC2CBT, UC2-009-602, Citizen Band - Лайнер, 251. On the air since 1980
Site Admin QRZ.BY
-
Не в сети
- Сообщения: 867
- Зарегистрирован: 26 май 2013 10:07
- Откуда: Минск, KO33
Re: Трансвертер 144(430) ---> 2400
Лишних фильтров не бывает ...EW2CC писал(а):И "лишние" фильтра будут при деле
Для удобства наладки можно ещё добавить светодиоды для индикации наличия напряжений питания и РТТ ...
Как бы все видно на фото: http://qrz.by/forum/viewtopic.php?f=74&t=10434#p80341
_________________
73! EW1Q
ex EU1AQ, UC2AAQ
73! EW1Q
ex EU1AQ, UC2AAQ
-
Не в сети
- Site Admin
- Сообщения: 905
- Зарегистрирован: 06 июн 2014 17:31
- Откуда: Молодечно
- Контактная информация:
Re: Трансвертер 144(430) ---> 2400
Вот так не нужно паять выходной кабель или выходной разъем.
Остаток 50-омной линии, разорванный на конце, трансформируется в малое волновое сопротивление, которое ШУНТИРУЕТ выходной уровень.
Потери - от 4 до 8 dB.
Выходной кабель или выходной разъем нужно паять за самый конец линии.
-
Лучше всего поставить разъем: -
Но если дефицит SMA, тогда паять так: Оплетку паять к кусочку фольги (медной, можно из белой жести из банки Глубокской сгущенки!), припаянному на обороте платы: При разделке кабеля изоляцию оставить не более 1,0мм.
Потери при такой распайке кабеля по сравнению с SMA будут около 0,5dB.
Потери - от 4 до 8 dB.
Выходной кабель или выходной разъем нужно паять за самый конец линии.
-
Лучше всего поставить разъем: -
Но если дефицит SMA, тогда паять так: Оплетку паять к кусочку фольги (медной, можно из белой жести из банки Глубокской сгущенки!), припаянному на обороте платы: При разделке кабеля изоляцию оставить не более 1,0мм.
Потери при такой распайке кабеля по сравнению с SMA будут около 0,5dB.
_________________
Владимир,
ex UC2CED, EU2CED, RC2CA, EU2CA
2019 год - https://observablehq.com/@eu2aa
2017 год - http://eu2aa.com
1992 год - http://eu2aa.qrz.ru
Владимир,
ex UC2CED, EU2CED, RC2CA, EU2CA
2019 год - https://observablehq.com/@eu2aa
2017 год - http://eu2aa.com
1992 год - http://eu2aa.qrz.ru
-
Не в сети
- Site Admin
- Сообщения: 2582
- Зарегистрирован: 26 май 2009 04:38
- Откуда: РБ
Re: Трансвертер 144(430) ---> 2400
Добавлю от себя - стоит этот разъем - копейки и есть везде.Лучше всего поставить разъем:
НЕ надо мудрить и обманывать себя.
_________________
73! Сергей ex.EU2A, UC2CBT, UC2-009-602, Citizen Band - Лайнер, 251. On the air since 1980
Site Admin QRZ.BY
73! Сергей ex.EU2A, UC2CBT, UC2-009-602, Citizen Band - Лайнер, 251. On the air since 1980
Site Admin QRZ.BY
-
Не в сети
- Сообщения: 867
- Зарегистрирован: 26 май 2013 10:07
- Откуда: Минск, KO33
Re: Трансвертер 144(430) ---> 2400
Как бы для наладки наличие разъема не всегда удобно, особенно при использовании технологических "хвостов" или если потом закатывать плату в экран. А вот с жестянкой - идея полезная. Не найдя баночки от глубокской сгущенки, был вынужден припаять полоску из латуни 0.3 мм. Весьма удобно, заодно и жёстко фиксирует кабель.EW2CC писал(а):Добавлю от себя - стоит этот разъем - копейки и есть везде.Лучше всего поставить разъем:
НЕ надо мудрить и обманывать себя.
Кстати, особенно хорошо различия в показаниях прибора видны при настройке РА. Пока не подключил кабель таким образом, не смог намерить необходимого выходного уровня. Потери в самом деле составляли 6-8 дБ ...
_________________
73! EW1Q
ex EU1AQ, UC2AAQ
73! EW1Q
ex EU1AQ, UC2AAQ
-
Не в сети
- Site Admin
- Сообщения: 905
- Зарегистрирован: 06 июн 2014 17:31
- Откуда: Молодечно
- Контактная информация:
Нюансы измерений
Расскажу, как долго я шел в своем понимании к этому, казалось бы очевидному факту.eu1aq писал(а):Пока не подключил кабель таким образом, не смог намерить необходимого выходного уровня. Потери в самом деле составляли 6-8 дБ ...
Дело было в 1999 году.
Тогда разъемов SMA и в руках не держал, использовал BNC.
Кабелей с BNC было полно, но переходника (бочонка) не было, использовал тройник от компьютерной сети, их было много.
На частотах ниже 1,5ГГц все было нормально. Но ...
--
Сижу, измеряю параметры на 2,4ГГц.
Сплошные чудеса.
Пока Василий EW2AN, не объяснил мне, что неиспользуемое плечо тройника на частоте 2,4ГГц, разомкнутое на конце, трансформируется в КЗ! Результаты всех измерений занижены на (20-25)dB.
Пришлось прикупить переходников-бочонков BNC, тогда все измерения стали нормальными.
Век живи - век учись,
на старости лет все рано дураком останешься!
_________________
Владимир,
ex UC2CED, EU2CED, RC2CA, EU2CA
2019 год - https://observablehq.com/@eu2aa
2017 год - http://eu2aa.com
1992 год - http://eu2aa.qrz.ru
Владимир,
ex UC2CED, EU2CED, RC2CA, EU2CA
2019 год - https://observablehq.com/@eu2aa
2017 год - http://eu2aa.com
1992 год - http://eu2aa.qrz.ru
-
Не в сети
- Site Admin
- Сообщения: 2582
- Зарегистрирован: 26 май 2009 04:38
- Откуда: РБ
Re: Трансвертер 144(430) ---> 2400
Ильич, с последней строчкой согласен полностью !!!!
Особенно в последнее время.
Особенно в последнее время.
_________________
73! Сергей ex.EU2A, UC2CBT, UC2-009-602, Citizen Band - Лайнер, 251. On the air since 1980
Site Admin QRZ.BY
73! Сергей ex.EU2A, UC2CBT, UC2-009-602, Citizen Band - Лайнер, 251. On the air since 1980
Site Admin QRZ.BY
-
Не в сети
- Сообщения: 867
- Зарегистрирован: 26 май 2013 10:07
- Откуда: Минск, KO33
Re: Трансвертер 144(430) ---> 2400
Особенно с её первой частью ...EW2CC писал(а):Ильич, с последней строчкой согласен полностью !!!! ...
_________________
73! EW1Q
ex EU1AQ, UC2AAQ
73! EW1Q
ex EU1AQ, UC2AAQ
-
Не в сети
- Site Admin
- Сообщения: 905
- Зарегистрирован: 06 июн 2014 17:31
- Откуда: Молодечно
- Контактная информация:
Re: Трансвертер 144(430) ---> 2400
Интересно было бы осветить этот вопрос.eu1aq писал(а): Запрограммировал STM.
Я использую уже прошитые (Алексеем, EW7AA) процессоры, поэтому не могу отвечать компетентно на часто появляющиеся вопросы, касающиеся ПРОГРАММИРОВАНИЯ STM8S003F3P6.
_________________
Владимир,
ex UC2CED, EU2CED, RC2CA, EU2CA
2019 год - https://observablehq.com/@eu2aa
2017 год - http://eu2aa.com
1992 год - http://eu2aa.qrz.ru
Владимир,
ex UC2CED, EU2CED, RC2CA, EU2CA
2019 год - https://observablehq.com/@eu2aa
2017 год - http://eu2aa.com
1992 год - http://eu2aa.qrz.ru
-
Не в сети
- Site Admin
- Сообщения: 2582
- Зарегистрирован: 26 май 2009 04:38
- Откуда: РБ
Re: Трансвертер 144(430) ---> 2400
Так там вроде ни чего сложного нет. Программировал запаянные на плату.
_________________
73! Сергей ex.EU2A, UC2CBT, UC2-009-602, Citizen Band - Лайнер, 251. On the air since 1980
Site Admin QRZ.BY
73! Сергей ex.EU2A, UC2CBT, UC2-009-602, Citizen Band - Лайнер, 251. On the air since 1980
Site Admin QRZ.BY
-
Не в сети
- Site Admin
- Сообщения: 905
- Зарегистрирован: 06 июн 2014 17:31
- Откуда: Молодечно
- Контактная информация:
Re: Трансвертер 144(430) ---> 2400
Для Асов программирования - да.EW2CC писал(а):Так там вроде ничего сложного нет. Программировал запаянные на плату.
Для делающих это впервые возникают вопросы:
- сколько,каких концов и как соединять между трансвертером и программатором, STLINK V2 например.
- какие установки делать?
- как загрузить прошивку Sitez.exe , когда ST Visual Programmer требует прошивку с иным расширением?
- как очистить процессор при неудачном программировании.
А когда начинает ругаться, то это отдельная песня... -
Выбрал несколько "рекомендаций": Увы ясности не прибавилось
-
мой STLINK V2 (презент EW7AA) вот такой: как нижний - синий
_________________
Владимир,
ex UC2CED, EU2CED, RC2CA, EU2CA
2019 год - https://observablehq.com/@eu2aa
2017 год - http://eu2aa.com
1992 год - http://eu2aa.qrz.ru
Владимир,
ex UC2CED, EU2CED, RC2CA, EU2CA
2019 год - https://observablehq.com/@eu2aa
2017 год - http://eu2aa.com
1992 год - http://eu2aa.qrz.ru
-
Не в сети
- Сообщения: 867
- Зарегистрирован: 26 май 2013 10:07
- Откуда: Минск, KO33
Re: Трансвертер 144(430) ---> 2400
7 ножка чипа VSS к минусу GND программатораEU2AA писал(а):Для делающих это впервые возникают вопросы:
- сколько,каких концов и как соединять между трансвертером и программатором, STLINK V2 например.
9 ножка чипа VDD к 3.3V или 5.0V программатора
18 ножка чипа PD1 к контакту SWIM программатора
4 ножка чипа NRST к контакту RST программатора
EU2AA писал(а):- какие установки делать?
Следовать указаниям EU2AA:EU2AA писал(а):- как загрузить прошивку Sitez.exe , когда ST Visual Programmer требует прошивку с иным расширением?
EU2AA писал(а):Для программирования микроконтроллера нужно скачать
https://eu2aa.com/files/Sintez.zip ,
распаковать прошивку,
открыть в ST Visual Programmer проект sintez.hex,
подключить программатор ST-LINK к плате синтезатора и
нажать на кнопку "Program all tabs" в меню "Program" или на вторую слева красную стрелку.
"Erase"EU2AA писал(а):- как очистить процессор при неудачном программировании.
Мой - золотой:Шьет и STM8 и STM32 ...eu2aa писал(а): мой STLINK V2 (презент EW7AA) вот такой: DH1TW_stlink-black-blue-small.jpeg
как нижний - синий
Последний раз редактировалось eu1aq 27 сен 2020 13:27, всего редактировалось 4 раза.
_________________
73! EW1Q
ex EU1AQ, UC2AAQ
73! EW1Q
ex EU1AQ, UC2AAQ
-
Не в сети
- Сообщения: 867
- Зарегистрирован: 26 май 2013 10:07
- Откуда: Минск, KO33
Re: Трансвертер 144(430) ---> 2400
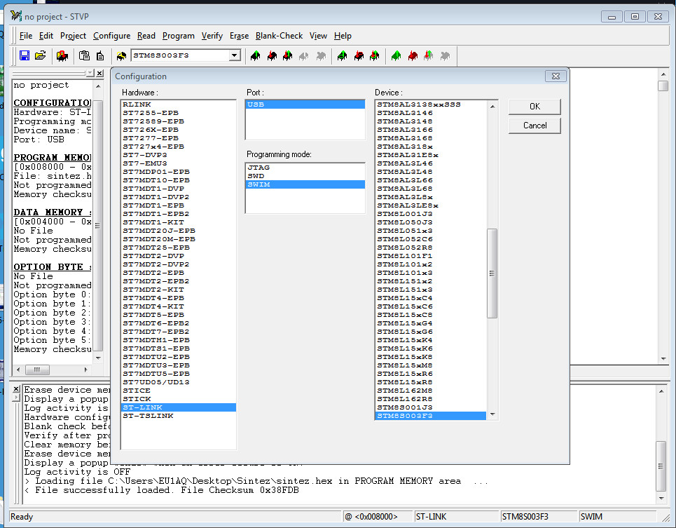
Это у тебя прога не узнает (не находит)железо. Возможно потому, что в меню программаторов STVP вместо ST-LINK выбран RLINK ...EU2AA писал(а):А когда начинает ругаться, то это отдельная песня...
В принципе, все они работают одинаково, независимо от цвета (если, конечно, живые).EU2AA писал(а):мой STLINK V2 (презент EW7AA) вот такой: как нижний - синий
Хотя, если программатор голубой - может оказаться и капризным ...
_________________
73! EW1Q
ex EU1AQ, UC2AAQ
73! EW1Q
ex EU1AQ, UC2AAQ